Vytyčit nebo vytýčit? Vytyčovací nebo vytyčovaný výkres? V běžné praxi se setkáme s různým názvoslovím. Všichni jsme to slyšeli, ale jak je to správně? Ponoříme se na chvíli do úplně jiného světa, světa češtiny, než se pustíme do jádra pudla.
Existuje tzv. vytyčovací výkres, nikoliv vytyčovaný. Vytyčovací výkres je součástí projektové dokumentace, zpracovává jej projektant a obsahuje kromě jiného body v souřadnicích, jejichž účelem je postavit dané stavební dílo.
Vytýčit je odvozeno od slova „týč“. Samozřejmě že ne. Správný tvar vytyčit je odvozen od slova „tyč“, které je jeho kořenem.
Pokud jste dočetli až sem nebo jste rovnou přeskočili okénko češtiny, pojďme se ponořit do samotného vytyčování.
Předpoklad
Na úvod se předpokládá, že jsme úspěšně namodelovali naši stavbu. Pro případ tohoto článku byl zhotoven fiktivní intravilánový úsek pozemní komunikace a potrubní sítě viz obrázek.

Jako zajímavost byl celý hlavní tah namodelován pouze jednou šablonou vzorového příčného řezu v Civil 3D pomocí tzv. podmíněného cílování viz obrázek č. 2.

Project explorer
Tato funkce svítí všem uživatelům od implementace Civil 3D 2021.1. Kdo z Vás ji už použil nebo aktivně využívá? Zajímalo Vás někdy, na co se dá použít? Pokud ano, určitě budete vědět, že pomocí ní lze dělat zajímavé výkazy nejen pro vytyčování.
Začneme tedy tím, že si spustíme funkci a přejdeme na kartu výkazů. V kartě výkazů si můžeme založit novou sadu objektů. Následujte postup na obrázku č. 3.

Tím jsme si stejně jako např. při vytváření povrchů TIN, založili pouze prázdnou obálku pro definování dat, která chceme mít v této schránce.
Nyní si definujeme, co vložíme do schránky. Pomocí zeleného „+“ v prostředním okně vyvoláme dialog, ve kterém si najdeme kartu s koridorem. Zvolíme, který koridor ve výkresu chceme vytyčit. Pro tento případ byl zvolen jeden ze dvou koridorů viz obrázek č. 4.

Nyní si budeme muset nadefinovat co se nám tedy bude exportovat.
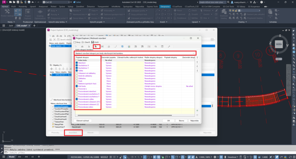
Ve spodní části celého Project explorer menu zvolíme možnost Rozvržení. Ve vyvolaném dialogu opět zvolíme kartu koridoru a z výběrového řádku najdeme Nastavení rozvržení sloupců pro body návrhových linií koridoru. Zde ponecháme zaškrtnuté jen ty řádky, které nás pro vytyčení zajímají. Pro tento případ bylo zvoleno staničení, souřadnice X/Y, výška bodů, kód bodu a porovnávaná výška viz obrázek č. 5.

Blížíme se do finále. Nyní si přes pravé tlačítko vytvoříme rychlý výkaz do souboru. Po vyvolání dialogu můžeme bez těžkostí rovnou zvolit export viz obrázek č. 6.

Civil 3D zahrabal kopytem a výsledkem jsou všechny hodnoty, které jsme mu řekli, že chceme vytyčit viz obrázek č. 7.

Ti s jestřábím okem jistě vidí, že staničení jednotlivých bodů je ve staničení v rastru po 10 metrech + další staničení ovlivněné významnými body, klopením apod. Tento základní rastr je definován frekvencí koridoru. A zde nastává ta hlavní devíza tohoto postupu. Určitě jste se setkali s tím, že zadavatel projektu chce vytyčení v přímé např. po 10 metrech, v oblouku po 5 metrech a v přechodnici po 1 metru. Pokud nastavíte ve frekvenci koridoru právě tyto hodnoty, tak Vám to právě tyto hodnoty vyexportuje.
Synonymum k Civil 3D by mělo být slovo dynamické prostředí, a tedy pokud změníte geometrii, stále Vám v Project exploreru bude k dispozici Vaše původní nastavení sady exportu a můžete tedy rovnou exportovat novou, upravenou geometrii.
Alternativa nebo old school?
Jistě se každý setkal nebo využívá vytyčování pomocí zpráv a výpisů, které jsou k dispozici v Toolspace -> Sada nástrojů. Přes návrhové linie koridoru lze nastavit, které kódy bodů z koridoru chceme exportovat a v jakém pevném rastru viz obrázek č. 8. To je jednoduché a rychlé řešení bez potřeby složitého nastavení.

Závěr
Ať si vyberete jeden, druhý nebo kombinaci obou způsobů, dostanete se k datům ve formátu *.xls, *.csv a vždy tam bude potřeba alespoň drobná uživatelská úprava.
Jako bonus, že jste dočetli až sem, Vám poradím příkaz ID, kterým v Civil 3D můžete zjistit souřadnice X, Y, Z jakéhokoliv místa ve výkresu.

